BSOD Crash on Crtl + Scroll 매뉴얼 메모리 덤프
Reverse Engineering 2023. 7. 2. 13:07 |반응형
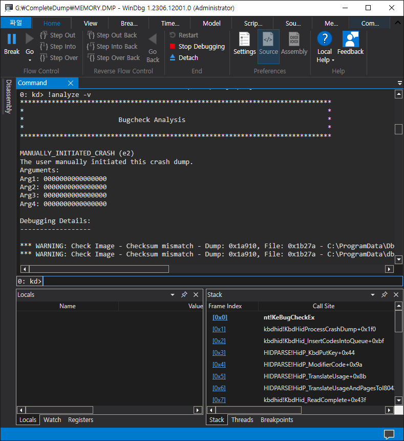
수동으로 언제든 간단하게 크래시를 발생시켜 블루 스크린이 뜨게 해 보자.

PS/2 키보드의 경우 아래 경로에 키를 생성한다. HKEY_LOCAL_MACHINE\System\CurrentControlSet\Services\i8042prt\Parameters
그리고 재부팅 후 원하는 순간에 (키보드 오른쪽에 있는)Ctrl키를 누르고 Scroll Lock키를 두 번 누른다.



※ 참고
Forcing a system crash from the keyboard
반응형
'Reverse Engineering' 카테고리의 다른 글
| [x32dbg/x64dbg] Expressions and String Formatting (0) | 2025.06.27 |
|---|---|
| WinDbg 메모리 덤프 분석 1 (0) | 2023.07.02 |
| WinDbg 버전(타임스템프) 일치하지 않는 심볼파일 로드하기 (0) | 2023.07.02 |
| 실행중인 프로세스 메모리 덤프 생성 ProcDump (0) | 2023.06.30 |
| Collecting User-Mode Dumps 유저모드 응용 프로그램 크래시 덤프 (0) | 2023.06.30 |
